1 概述
????OptiSLang是用于參數優化的工具,可利用optiSLang優秀的算法,使優化的設計過程更加快捷方便;軟件的功能包括了多學科優化、參數敏感度分析、可靠性等,并可以和需要的各類軟件進行連接,包括ANSYS的Mechanical、Fluent、HFSS、Maxwell等求解器,以及其他的第三方求解器。

2 適用領域
OptiSLang的參數優化在各行各業的仿真工作流程均有使用,包括結構、流體、電磁、光學、控制等多種學科的仿真流程。
具體的使用場景,主要包括:
· 模型校準:通過和實驗數據的比對,對仿真模型的各類參數(材料參數、邊界條件、物理機理設置等)進行調整,使仿真數據和實驗結果盡可能接近
· 參數敏感性分析:分析各類參數的對優化目標的敏感性,研究各類參數的調整對于優化目標的改變情況
· 優化設計:研究最優參數組合,以形成新的設計方案
· 可靠性:定量化研究一些變量的隨機波動(制造誤差、工況偏移等)對設計性能指標的影響

3 功能特點
3.1 求解器軟件調用
OptiSLang內置接口,可直接調用包括ANSYS相關求解器在內的多種工具以及相關的HPC資源。與此同時,OptiSLang也提供標準化API以供其他第三方工具調用。

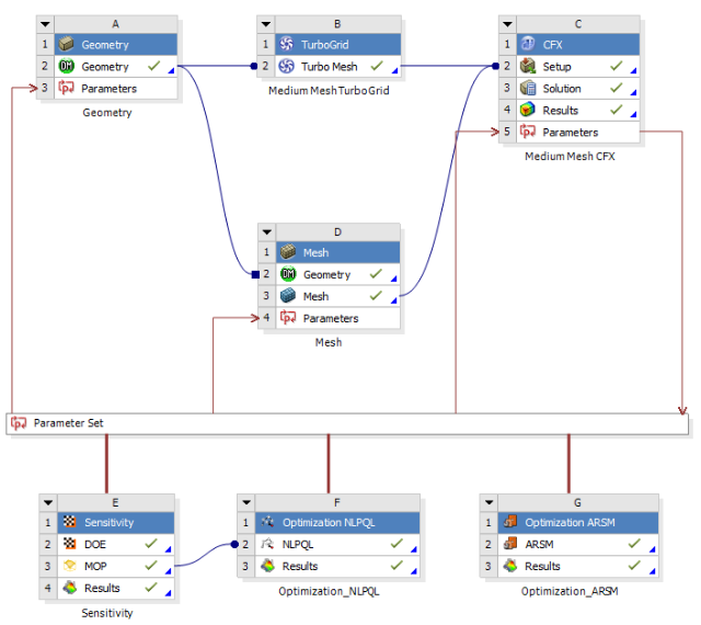
對于僅涉及ANSYS求解器的優化工作,也可以通過Workbench和AEDT集成的方式,簡化求解器調用、參數傳遞等工作,并可視化相關工作流程。


3.2 敏感性分析
參數敏感性分析不可避免的要涉及數據抽樣。其數據抽樣的樣本點和抽樣質量直接決定了敏感度結果的準確性。OptiSLang支持多種抽樣算法,并可程序自動識別最優抽樣方法。

3.3 設計優化
主流優化算法均內置于OptiSLang中,同樣程序也支持自動識別最優優化算法。



3.4 可靠性優化
由于實際工況、制造誤差等因素,不可能恰好處于最優工作點,需要研究某些參數隨機變化后其性能的變化。
OptiSLang內置多種概率分布,可根據實際參數分布情況進行選擇。
